 |
 |
|
 |
|
 |
|  |
|  |
|
 |
|
 |
|  |
|  |
|
 |
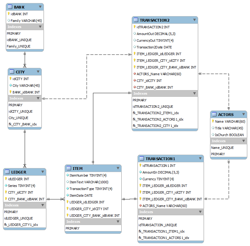
I am, as I have said several times to Stephen, not a database person.
However, I seem to have got lumbered with a (non-paying) job; to whit,
the design of a database to document 13th and 14th century bank
transactions using their surviving ledgers.
Originally, I thought a flat file would be sufficient but the more I
think about it the more I'm convinced I was wrong. I attach a very small
png that shows my current thinking.
To explain: each banking family (Gallerani, Borromei etc) has several
branches (London, Paris, Bruges ...). Each branch has several ledgers
(numbered by series) and every ledger contains several hundred items
containing details of transactions. Transaction1 is the initial approach
by the Actor to the branch and Transaction2 is the future outcome
(either payment to the same or a different actor and at the same or a
different bank/branch).
Ignoring the complexities of writing the code to view, manipulate and
play with the database, does this look sane to you? (BTW Solid lines
indicate Identifying Relationships and broken lines in Non-Identifying
Relationships)
John
--
Protect the Earth
It was not given to you by your parents
You hold it in trust for your children
Post a reply to this message
Attachments:
Download 'banks.png' (65 KB)
Preview of image 'banks.png'

|
 |
|  |
|  |
|
 |
|
 |
|  |
|  |
|
 |
On 05/01/2014 8:25 PM, Doctor John wrote:
> I am, as I have said several times to Stephen, not a database person
And he said "What's a database?" :-)
--
Regards
Stephen
Post a reply to this message
|
 |
|  |
|  |
|
 |
|
 |
|  |
|  |
|
 |
On 05/01/2014 08:25 PM, Doctor John wrote:
> does this look sane to you?
My database design lecturer would be complaining about ACTORS being
plural while everything else is singular. Myself, I'm a little bit
puzzled about the purpose of TRANSACTION1 and TRANSACTION2...
Post a reply to this message
|
 |
|  |
|  |
|
 |
|
 |
|  |
|  |
|
 |
On 05/01/14 21:03, Stephen wrote:
> On 05/01/2014 8:25 PM, Doctor John wrote:
>> I am, as I have said several times to Stephen, not a database person
>
> And he said "What's a database?" :-)
>
Ah, but when I said 'Would you like a whisky?' you queried the
distillery, the year, the barrels it was aged in, the name of the
blender's younger daughter etc etc. :-D
BTW What's SAP ;-)
John
--
Protect the Earth
It was not given to you by your parents
You hold it in trust for your children
Post a reply to this message
|
 |
|  |
|  |
|
 |
|
 |
|  |
|  |
|
 |
On 05/01/14 21:18, Orchid Win7 v1 wrote:
> On 05/01/2014 08:25 PM, Doctor John wrote:
>
>> does this look sane to you?
>
> My database design lecturer would be complaining about ACTORS being
> plural while everything else is singular. Myself, I'm a little bit
> puzzled about the purpose of TRANSACTION1 and TRANSACTION2...
TRANSACTION1 is the initial payment to the bank. TRANSACTION2 is a later
payment by a bank* to an actor; it therefore requires a different date
(usually but not always specified) as well as a way of specifying where
it will be enacted.
*It appears that there was some degree of trust between banking
families so that the Gallerani (say) would pay out on behalf of the
Borromei.
Incidentally, the IsChurch boolean is purely there to make it easier to
isolate Vatican transactions.
John
--
Protect the Earth
It was not given to you by your parents
You hold it in trust for your children
Post a reply to this message
|
 |
|  |
|  |
|
 |
|
 |
|  |
|  |
|
 |
On 05/01/14 21:18, Orchid Win7 v1 wrote:
> On 05/01/2014 08:25 PM, Doctor John wrote:
>
>> does this look sane to you?
>
> My database design lecturer would be complaining about ACTORS being
> plural while everything else is singular. Myself, I'm a little bit
> puzzled about the purpose of TRANSACTION1 and TRANSACTION2...
Additional, TRANSACTION2 may not exist in every case which may imply
that the bank keeps the money. 'Plus ca change, plus ca la meme chose'
John
--
Protect the Earth
It was not given to you by your parents
You hold it in trust for your children
Post a reply to this message
|
 |
|  |
|  |
|
 |
|
 |
|  |
|  |
|
 |
Le 05/01/2014 22:27, Doctor John nous fit lire :
> TRANSACTION1 is the initial payment to the bank. TRANSACTION2 is a later
> payment by a bank* to an actor; it therefore requires a different date
> (usually but not always specified) as well as a way of specifying where
> it will be enacted.
So, what about calling T1 as Credit/Credence, and T2 as Debit/Restitution.
Post a reply to this message
|
 |
|  |
|  |
|
 |
|
 |
|  |
|  |
|
 |
On 05/01/14 22:02, Le_Forgeron wrote:
> Le 05/01/2014 22:27, Doctor John nous fit lire :
>> TRANSACTION1 is the initial payment to the bank. TRANSACTION2 is a later
>> payment by a bank* to an actor; it therefore requires a different date
>> (usually but not always specified) as well as a way of specifying where
>> it will be enacted.
>
> So, what about calling T1 as Credit/Credence, and T2 as Debit/Restitution.
>
But that's just nitpicking. The planned views do not have to be named
after the tables.
I still ask though, regardless of names, does it look sane?
BTW Andrew, your lecturer was a pathetic pedant
John
--
Protect the Earth
It was not given to you by your parents
You hold it in trust for your children
Post a reply to this message
|
 |
|  |
|  |
|
 |
|
 |
|  |
|  |
|
 |
On 05/01/14 22:02, Le_Forgeron wrote:
> Le 05/01/2014 22:27, Doctor John nous fit lire :
>> TRANSACTION1 is the initial payment to the bank. TRANSACTION2 is a later
>> payment by a bank* to an actor; it therefore requires a different date
>> (usually but not always specified) as well as a way of specifying where
>> it will be enacted.
>
> So, what about calling T1 as Credit/Credence, and T2 as Debit/Restitution.
>
The other problem is it may be to a different actor at a different bank.
John
--
Protect the Earth
It was not given to you by your parents
You hold it in trust for your children
Post a reply to this message
|
 |
|  |
|  |
|
 |
|
 |
|  |
|  |
|
 |
On 05/01/2014 9:18 PM, Doctor John wrote:
> On 05/01/14 21:03, Stephen wrote:
>> On 05/01/2014 8:25 PM, Doctor John wrote:
>>> I am, as I have said several times to Stephen, not a database person
>>
>> And he said "What's a database?" :-)
>>
>
> Ah, but when I said 'Would you like a whisky?' you queried the
> distillery, the year, the barrels it was aged in,
No. It was you that did that. I drink Grouse. </Hint>
the name of the
> blender's younger daughter etc etc. :-D
>
Might have been, might have been.
> BTW What's SAP ;-)
>
A distant memory. They say it rises in the spring. ;-)
--
Regards
Stephen
Post a reply to this message
|
 |
|  |
|  |
|
 |
|
 |
|  |